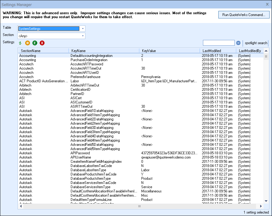
Important: Warning! This information is for advanced users only. Improper settings changes can cause serious issues. Only make changes if familiar with these settings and what needs to be changed. Additionally, most settings modified in this window will require a restart of QuoteWerks to take effect. The Settings Manager is available by clicking on Help-> About-> Setting Manager. |
The Settings Manager provides users with the ability to apply some advanced changes to the installation. The Settings Manager is made up of three separate tables: SystemSettings, SiteSettings, UserSettings.

SystemSettings
The SystemSettings table enables users to make adjustments to the System Settings default options. Many of these options are set under the Options selection in the Tools menu including settings from the Documents tab, Accounting, Installation, and more. However, some other options are available only through the SystemSettings table.
For example, the Totals for Selected Items displays the cost, ext. cost, price, ext. price, list, and ext. list for the selected or all items on the DocumentItems tab. This is information you may not want to share with your users (specifically the cost) and you wish to customize QuoteWerks to hide it. In this case, you would follow the below instructions:
1) Set Table to SystemSettings
2) Set Section to System
3) Click on the new button
and to the KeyName field type in HideCosting
4) In the KeyValue field type in -1
A new setting will appear and users will no longer see the Totals for Selected Items display on the DocumentItems tab. Some other examples are available here:
1)Editing text for Line Types
2)Setting Max open documents in the Opening Documents topic
SiteSettings
The SiteSettings table stores data related to the installation of QuoteWerks. Typically this includes the date of the last time specific features were used and which user modified them, site information such as build date, install date, version, and much more.
UserSettings
The UserSettings table enables users to make changes specific to the individual logged in user settings. Most of the settings can be adjusted under the Tools-> My Preferences menu option.
Table: SystemSettings, SiteSettings, UserSettings
User (Only Appears if UserSettings Table Selected): Select which user's settings you would like to modify
Section: Select which section (settings) you would like to modify
For example, if you wanted to change the phone number for the Administrator you would follow the below instructions:
1) Set Table to UserSettings
2) Set User to Administrator
3) Set Section to UserDetails
4) Highlight the KeyName Phone
5) Click on the Edit Button
6) In the KeyValue field type in the new phone number.
|
|---|

Some other examples would be setting the forecast default for an opportunity for your CRM/PSA system. Review Chapter 9 for examples specific to your CRM/PSA. Users could also utilize these functions to edit the columns on the Open Documents window
|
|---|