Quick Start Guide: [Previous Step] [Next Step]
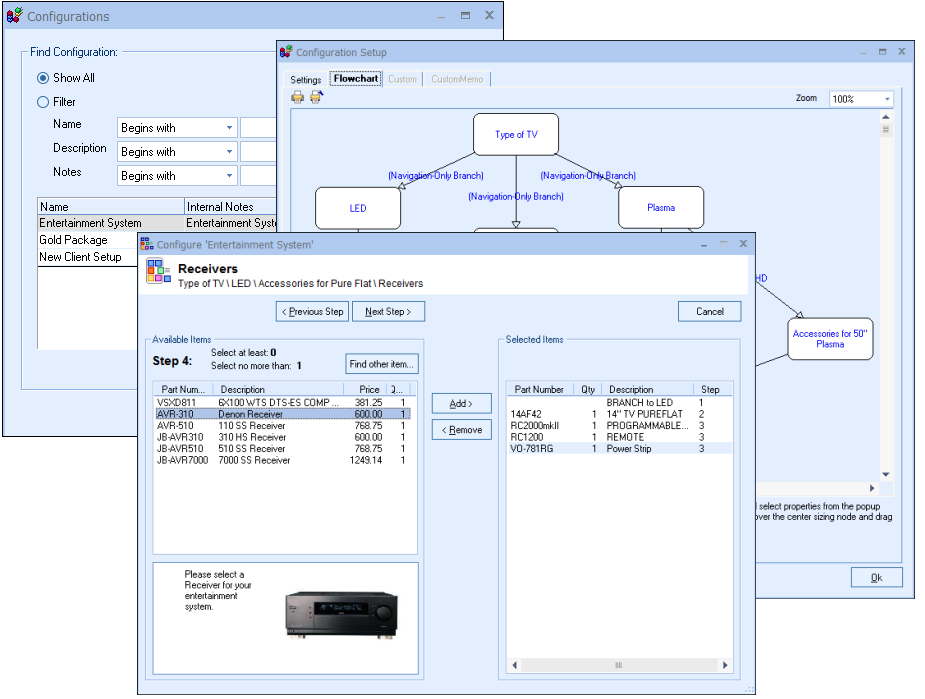
The QuoteWerks Configurator is used to simplify the quoting process for sales representatives. The Configurator will walk a salesperson through a step-by-step process of building the quote. Each selection that the salesperson makes will change the course of the configuration. If the salesperson selects an 4 inch by 6 inch picture in one step, in the next step, the Configurator only displays picture frames that a 4 inch by 6 inch picture will fit in. The Configurator ensures that the salesperson will not forget any steps and lowers the experience level required by the salesperson since the Configurator is guiding them through the selections.
