Quick Start Guide: [Previous Step] [Next Step]
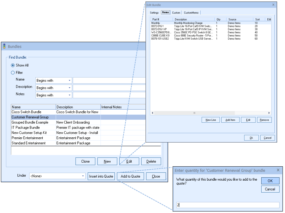
If you often quote groups of items at once, you will find the QuoteWerks bundling features very useful. You can create a bundle that includes all the items that you want to quote together and you can specify details like the quantity of each item that should be included in the bundle. With a bundle created, the next time you need to add that group of items to the quote, you can simply select the bundle and all the items in the bundle will be added to the quote. This saves you time by not requiring that you find and select each item, and it ensures that you will not forget to remember some of the items that are supposed to be in the bundle.
